Examples
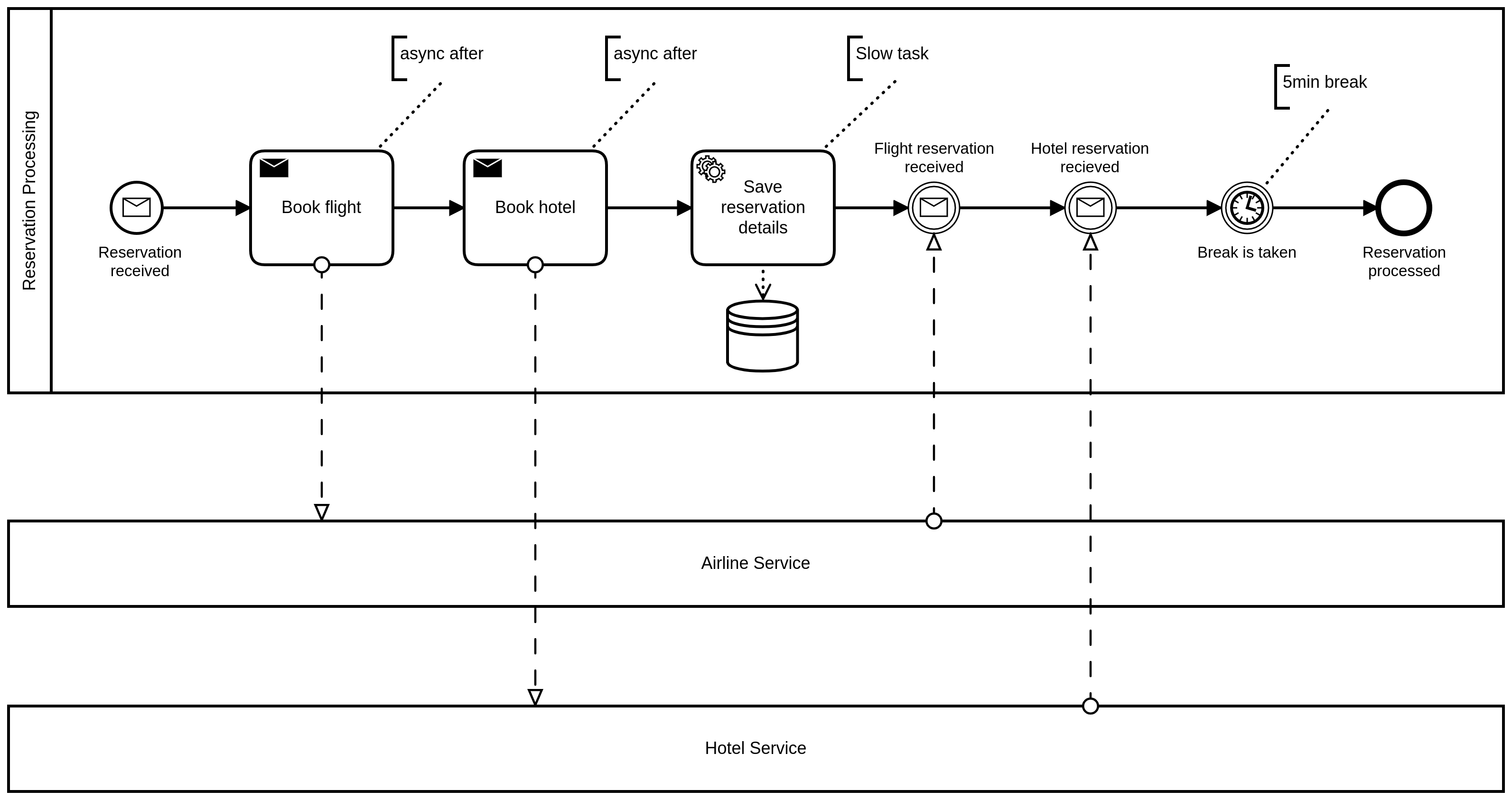
We provide examples demonstrating the usage of the library with different messaging technologies. The general example is a "Travel Reservation" business process, aiming to book flights and a hotel in a target city. The reservation process receives the customer name, the source city, the target city and the dates of the travel. Using this information, it requests the flights by the flight service and a hotel by the hotel service. The confirmed flight information and hotel information is stored inside the process payload variables.

The following sequence diagram illustrates the timing of messages being passed:

As a result, the HotelReservationConfirmed is received before FlightReservationConfirmed causing a trouble,
if message order is strict and must be preserved. In addition, at the time of the receiving of
the first message, the process has not completed the long-running task of saving the details.
In the following examples we are not focusing on demonstration of features resulting from the race conditions (resolved faulty), but on purpose created illegal (unwished) message ordering, causing to fail the orchestration by design.
Software requirements to run examples#
- Docker
- Docker-Compose
- KCat (formerly known as KafkaCat)
- JQ
- Curl
Spring Cloud Streams with Kafka#
The example demonstrates the usage of the library using Kafka for communication. In doing so, we rely on the Spring Cloud Streams binding for Kafka. We constructed an example sending and receiving data between services using Apache Kafka.
To run the examples, you will need to have Docker installed on your machine. Please first run the build of the examples and construct the container images...To do so, please run:
mvn clean install -Pdocker-assembly -f example
Then start the provided images using the supplied docker-compose file, by running:
docker-compose -f example/spring-cloud/docker-compose.yml up -d
This command will start Apache Kafka, Zookeeper, Flight Service and Hotel Service locally.
As a next step, open your IDE and run the
io/holunda/camunda/bpm/example/kafka/TravelAgencyKafkaCorrelationApplication.kt application by
providing the spring profile camunda-correlate (module example/spring-cloud/reservation-kafka).
Having it all up-and running, you can send the first message, by using the provided script, which uses
kcat/kafkacat and jq. Please run:
example/spring-cloud/example.sh reservation
to send the message to the reservation topic. As a result, the process should get started, and you should
see the messages [SEND BOOK FLIGHT] and [SEND BOOK HOTEL] in your log, indicating that the messages
are sent to corresponding topics. The services are executed delayed (2 secs, 5 secs), during the process
is executing the long-running task (saving the reservation details lasts 10 seconds), you will see
the response messages coming in. For demonstration purposes, the service delays are configured in a way
that the "expected" answer by the flight is received after the "unexpected" response from the hotel
is received. Therefor, you will see the exception (MismatchedCorrelationException) in the log first.
After this, you can inspect the content of the inbox by calling an endpoint http://localhost:8080/admin/list-messages/,
as alternative you might open the Camunda Cockpit and check the messages inside the plugin section Correlation.
Axon Events aka using Camunda Platform 7 as Microservice Orchestrator#
The example demonstrates the usage of the library using Axon Framework / Axon Server based communication. In doing so, We constructed an example sending and receiving data between services using Axon Command and Event Buses.
To run the examples, you will need to have Docker installed on your machine. Please first run the build of the examples and construct the container images...To do so, please run:
mvn clean install -Pdocker-assembly -f example
Then start the provided images using the supplied docker-compose file, by running:
docker-compose -f example/axon/docker-compose.yml up -d
This command will start Axon Server, Flight Service and Hotel Service locally.
As a next step, open your IDE and run the
io/holunda/camunda/bpm/example/axon/TravelAgencyAxonCorrelationApplication.kt application (module example/axon/reservation-axon).
Having it all up-and running, you can send the first message, by using the provided script, which uses
curl and jq. Please run:
example/axon/example.sh reservation
to send the message to the REST-ful endpoint, which will emit an Axon event. As a result, the process should get started, and you should
see the messages [SEND BOOK FLIGHT] and [SEND BOOK HOTEL] in your log, indicating that the commands
are sent to. The services are executed delayed (2 secs, 5 secs), during the process
is executing the long-running task (saving the reservation details lasts 10 seconds), you will see
the response messages coming in. For demonstration purposes, the service delays are configured in a way
that the "expected" answer by the flight is received after the "unexpected" response from the hotel
is received. Therefor, you will see the exception (MismatchedCorrelationException) in the log first.
After this, you can inspect the content of the inbox by calling an endpoint http://localhost:8080/admin/list-messages/.